
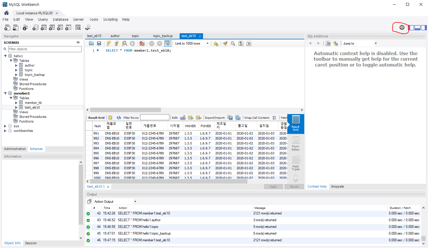
MySQL Workbench 사용하시다가 위 그림처럼 테이블의 전체 필드가 보여지는 Result Grid에 Rows가 1000개만 나와서 당황하셨죠?
그림보시고 따라서 해제하세요.

우측 상단에 톱니 바퀴를 클릭하세요.
상단 메뉴 중 Edit - Preferences 로 선택해서 들어가셔도 됩니다.

1. 좌측 메뉴 중 SQL Execution을 클릭하시면 위와 같은 메뉴가 나옵니다.
2. 그 중 SELECT Query Results에 있는 Limit Rows의 체크를 해제 해주세요.
3. OK 클릭
-THE END-

'COM' 카테고리의 다른 글
| [C#] RESTful API 웹 서비스(WCF) 구축하는 방법 (json, xml) [2][iis(인터넷 정보 서비스)관리자 - 외부 서비스 설정] (1) | 2020.08.05 |
|---|---|
| [C#] RESTful API 웹 서비스(WCF) 구축하는 방법 (json, xml) [1][프로젝트 구성] (1) | 2020.07.27 |
| [visual studio,.net,c#] 영어나 숫자 사이에 간격이 벌어져서 타이핑 될 때 해결법 (6) | 2020.03.04 |
| 리틀 엔디언과 빅 엔디언의 차이 (Little-endian, Big-endian) (0) | 2019.12.27 |
| WAV 파일의 헤더 구조와 Raw Data(pcm data) (0) | 2019.12.26 |